The Octocamo mechanic in Metal Gear Solid 4: Guns of the Patriots is an extension of the same mechanic from MGS3, with the additional feature where your camouflage automatically adjusts to your environment. In this tutorial, we will interact with Unity’s terrain system to figure out which texture the player is stood on, then automatically change the texture on the player’s camouflage material with a bit of interpolation.

This tutorial is aimed at people who have at least some experience with Shader Graph and C# scripting. We are using Unity 2019.4 and URP 7.3.1. It may also help if you have some knowledge of the terrain system, but it’s not required here.


The Camo Database

This tutorial ended up being over an hour long when I posted it on YouTube, which is clearly ridiculous, so I’m going to rein it in here. Check out the GitHub repository for the full project, including a very basic character controller and a terrain.

We’re going to start by creating a new script to register each texture on the terrain and associate it with a color. Our project will contain a Camo Index to indicate how well-camouflaged the player is, and we’ll do that by directly comparing the mean color of one texture to another. MGS4 probably has a more sophisticated way of doing this, but we’re going for a quick approximation.

Create a new script by right-clicking in the Project window and selecting Create -> C# Script. We’ll call it CamoDatabase. To begin with, this script won’t be inheriting MonoBehaviour, and instead, we’re going to create a singleton instance of this class, which will contain a Dictionary to store textures and corresponding colors.

using System.Collections;
using System.Collections.Generic;
using UnityEngine;

public class CamoDatabase
{
    ...
}

We want the database to be accessible from other scripts and easily locatable. There are a few ways to do that - using a static class or a separate class for registering/finding ‘service’ classes, for instance - but we’re going to go with a quick and cheap singleton instance. Using C#’s properties with a backing field is a good way to do this. The backing field is a private, static member variable which is set to null during initialisation.

private static CamoDatabase instance = null;

The property uses the same name, but capitalised, and uses a public getter and a private setter to deal with automatically creating the singleton instance if one does not exist.

public static CamoDatabase Instance
{
    get
    {
        if(instance == null)
        {
            return new CamoDatabase();
        }
        return instance;
    }
    private set
    {
        instance = value;
    }
}

We also need the Dictionary to be a member variable. We’re going to map Texture2D to Color, so those are the key and value types for our Dictionary.

private Dictionary<Texture2D, Color> camoColours 
    = new Dictionary<Texture2D, Color>();

We need two more methods. One for accessing the terrain color, given an input Texture2D, and another for registering a new texture-color database entry, which also takes in a Texture2D.

public Color GetCamoColour(Texture2D texture)
{
    ...
}

public Color AddCamoColour(Texture2D texture)
{
    ...
}

The GetCamoColour method just needs to check if the color has already been registered and return it if so, or register the texture if not.

if(camoColours.ContainsKey(texture))
{
    return camoColours[texture];
}
else
{
    return AddCamoColour(texture);
}

The AddCamoColour method is a bit more complicated. It needs to iterate over each pixel of the texture, sum the red, green and blue colors of those pixels, then take the mean average. As you can imagine, this is computationally expensive when you’re dealing with 1024x1024 textures and over - for that reason, you might want to pre-calculate these colors in a real game! But this was more fun to code. That said, you do need to make sure every texture you’re using has read/write permissions enabled in the import settings.

Read/Write enabled setting. Make sure Read/Write Enabled is ticked on every camouflage texture, since we’re using GetPixels().

I store the intermediate summation values inside a Vector3 because Color can’t contain large enough values, then convert back to a Color after division. Now, whenever we encounter an unseen texture and try to grab its color, we will be able to automatically add its color to the database.

var pixels = texture.GetPixels();
Vector3 color = new Vector3();

for(int i = 0; i < pixels.Length; ++i)
{
    color.x += pixels[i].r;
    color.y += pixels[i].g;
    color.z += pixels[i].b;
}

color /= pixels.Length;

var returnColor = new Color(color.x, color.y, color.z);
camoColours.Add(texture, returnColor);
return returnColor;

If I wanted to pretend this has real-world advantages, this would work in a game where players can upload their own textures to use on the terrain - I hope someone makes that idea one day! For now, let’s move on to the system that will interact between the player and the terrain - the CamoController script.


Interacting with the Terrain: the CamoController script

This script will be quite a lot more complicated than CamoDatabase. Unlike CamoDatabase, CamoController will inherit from MonoBehaviour and be placed on the player object. We’ll need to add a using UnityEngine.UI statement because we’ll be interacting with the UI system to display how well the player is camouflaged.

using System.Collections;
using System.Collections.Generic;
using UnityEngine;
using UnityEngine.UI;

public class CamoController : MonoBehaviour
{
    ...
}

We’ll need some member variables to start with. We’re going to be polling the terrain for texture data and modifying the material attached to the player, so we’ll need terrain and camoMaterial variables. For the camo index, we’ll need to access a Text component and an Image component on the UI - that’s why we needed to be using the UnityEngine.UI namespace. All of these variables will be public so that we can assign them in the Inspector later.

public Terrain terrain;
public Material camoMaterial;
public Text camoIndexText;
public Text camoIndexImage;

We also need some private variables. To store the camo index, which will be between 0 and 1, we will use float camoIndex. To keep track of the currently-equipped camouflage texture, we’ll use Texture2D currentCamo. When we update the camo index, it will be expensive to recalculate it every frame, so we will only poll the terrain every few frames or seconds. To keep track of how long it’s been since the last update, use float camoIndexUpdateTime. Finally, we will also save the camouflage update coroutine inside a variable called setCamoRoutine.

private float camoIndex = 0.0f;
private Texture2D currentCamo;
private float camoIndexUpdateTime = 0.0f;
private Coroutine setCamoRoutine = null;

On top of these, we will also use a few constants, using the const keyword, for values that won’t change. The coroutine that swaps out one camouflage for another will always take the same amount of time to interpolate between two textures, so we’ll use a const float camoSwitchTime and give it a value of 0.75 seconds. We also need a threshold value to determine which texture is the most prominent on the terrain if we are in a position where several textures are blended together. Since our terrain uses only two textures, we can set the const float camoThreshold to 0.5. Finally, we need to define a threshold time for the camo index to automatically check if it can update. For that, add a const float camoIndexUpdateThreshold with a value of 1.0. You can change any of these values in the script if you want.

private const float camoSwitchTime = 0.75f;
private const float camoThreshold = 0.5f;
private const float camoIndexUpdateThreshold = 1.0f;

The very last thing we’ll need is another private variable, but one we won’t need to set. It’s going to be a reference to the PlayerController script also attached to this GameObject. I won’t go into detail about this script too much, but later we’ll be using a method I wrote called IsMoving to determine if the player is walking.

private PlayerController playerController;

Now all the variables are set up - now it’s time to add a few methods. We’ll start, appropriately, with Start. In this method, the first thing we want to do is register the texture the non-camouflage texture and player’s starting camouflage texture on the CamoDatabase. That means that when we come to compare the player’s texture to the terrain texture to calculate the camo index, those textures will already be registered. We will also cache the PlayerController attached to the GameObject.

private void Start()
{
    currentCamo = (Texture2D)camoMaterial.GetTexture("_CamoTexture");
    CamoDatabase.Instance.AddCamoColour((Texture2D)camoMaterial.mainTexture);
    CamoDatabase.Instance.AddCamoColour(currentCamo);
    playerController = GetComponent<PlayerController>();
}

Next, we want to write a method which finds the player’s position on the terrain and returns which texture is the most prevalent one at that point on the terrain. It’ll return a Texture2D and take zero parameters.

private Texture2D GetTerrainTexture()
{
    ...
}

The Terrain object has an attached terrainData member of type TerrainData, which contains all the underlying data related to terrain textures, heights and so on. What we’re interested in is the alphamaps, which store the relative strengths of the terrain textures at each point on the terrain. The code to retrieve those maps is as follows:

TerrainData tData = terrain.terrainData;

Vector3 position;
position.x = ((transform.position.x - terrain.transform.position.x) / tData.size.x) * tData.alphamapWidth;
position.z = ((transform.position.z - terrain.transform.position.z) / tData.size.z) * tData.alphamapHeight;

int textureID = 0;
float[,,] alphamaps = tData.GetAlphamaps((int)position.x, (int)position.z, 1, 1);

There’s a lot going on here! We’re calculating the exact position of the player on the terrain and storing it in the position variable. Once we have that, we’re using the GetAlphamaps method to get the correct alphamap data. The first two parameters determine where on the XZ plane we are starting from - so we use the position - and the last two parameters are how many positions on the terrain we’re polling, so we use (1, 1) to poll a single point.

The data returned by GetAlphamaps is a three-dimensional array, where the first two dimensions represent the x and z position relative to the start point we specified, and the third dimension is the ID of a texture on the terrain. We have two textures on our terrain, so this array will contain two values at (0, 0, 0) and (0, 0, 1). The first value is how strong texture 0 is at (position.x, position.z), and the second value is how strong texture 1 is at (position.x, position.z). I hope that makes sense because the return value is a little strange!

Next, we’ll iterate through each texture and if the value in the alphamap array is greater than camoThreshold, we’ll make that the return texture. We can retrieve the texture from the terrainData object; it has an array member called terrainLayers, where each entry represents one of the texture layers on the terrain. The diffuseTexture member on those layers is the texture we want.

for(int i = 0; i < alphamaps.GetLength(2); ++i)
{
    if (camoThreshold < alphamaps[0, 0, i])
    {
        textureID = i;
    }
}

return tData.terrainLayers[textureID].diffuseTexture;

Now that we know how to get the texture on the terrain where we stand, we can start writing the code to swap out the player’s camouflage with the texture on the terrain. We will make this method a Coroutine, which can execute over several frames without halting Unity’s main thread. They use the IEnumerator return type.

private IEnumerator SetCamo()
{
    ...
}

The first port of call on this method is to get the terrain texture. Thankfully, we just wrote a method called GetTerrainTexture. If that texture is the same as the one already on the player, we don’t need to do anything - at this point, the method can just return. However, in a coroutine, you don’t write return to do that - you write yield break instead. This is a little technical, but under the hood, Unity implements its coroutines as enumerators, which use the yield keyword to control when they are able to ‘return’ a value to whatever other method requested a value from the enumerator, and yield break is just a way to say there are no more values to ‘return’ from this enumerator.

var camoTexture = GetTerrainTexture();
if(camoTexture == camoMaterial.GetTexture("_CamoTexture"))
{
    yield break;
}

Then, we’ll write the loop which interpolates the current camouflage back to the ‘uncamouflaged’ texture. We haven’t yet seen the shader which will do this, but we are going to use a property named _CamoAmount - when this is 0, we want to display the uncamouflaged texture (_MainTexture), and when it is 1, we will display the camouflage texture (_CamoTexture). This loop reverts to _MainTexture in camoSwitchTime seconds.

for(float t = 0; t < camoSwitchTime; t += Time.deltaTime)
{
    camoMaterial.SetFloat("_CamoAmount", 1.0f - (t / camoSwitchTime));
    yield return null;
}
camoMaterial.SetFloat("_CamoAmount", 0.0f);

Once that’s done, we will register the new camouflage texture on the CamoDatabase (the GetCamoColour method has side effects and makes the check if the texture was already registered - yes I know it’s messy and the check should be on AddCamoColour, but it works, please don’t hurt me) and set _CamoTexture to the new texture. Then, we will set the new camoTexture and update the camo index using a method we are yet to write, UpdateCamoIndex.

camoMaterial.SetTexture("_CamoTexture", camoTexture);
CamoDatabase.Instance.GetCamoColour(camoTexture);
currentCamo = camoTexture;
UpdateCamoIndex();

We are almost done with this method. Now, we’ll perform another interpolation loop, but we’ll go from the uncamouflaged texture to the new camouflage. The final step is to set the setCamoRoutine variable to null. This variable will externally be used to store this coroutine to prevent us from resetting our camouflage while already resetting our camouflage.

for (float t = 0; t < camoSwitchTime; t += Time.deltaTime)
{
    camoMaterial.SetFloat("_CamoAmount", (t / camoSwitchTime));
    yield return null;
}
camoMaterial.SetFloat("_CamoAmount", 1.0f);

setCamoRoutine = null;

That’s the SetCamo method done. Now we can move onto the UpdateCamoIndex method - its return type is void and it takes no parameters. This one is relatively straightforward - we will grab the texture on the terrain where we stand, then get the colours of both that and the player’s currentCamo from CamoDatabase.

private void UpdateCamoIndex()
{
    var terrainTexture = GetTerrainTexture();

    var terrainColor = CamoDatabase.Instance.GetCamoColour(terrainTexture);
    var camoColor = CamoDatabase.Instance.GetCamoColour(currentCamo);

    ...
}

We can use whatever approach we’d like to compare the two colours for similarity, but I’m going to use Pythagoras’ Theorem, as it’s the most straightforward. Once we have recalculated the camoIndex with the similarity value, we can update the camoIndexText and camoIndexImage accordingly; camoIndexText displays the camoIndex as a percentage, and the camoIndexImage gets more transparent the more well-camouflaged the player is.

camoIndex = 1.0f - Mathf.Sqrt(Mathf.Pow(terrainColor.r - camoColor.r, 2) +
    Mathf.Pow(terrainColor.g - camoColor.g, 2) + Mathf.Pow(terrainColor.b - camoColor.b, 2));

camoIndexText.text = Mathf.RoundToInt(camoIndex * 100) + "%";
camoIndexImage.color = new Color(1.0f, 1.0f, 1.0f, 1.0f - camoIndex);

camoIndexUpdateTime = 0.0f;

Almost done now! We need to keep track of when to automatically check if the camo index needs updating, and we should poll user input to check if we should attempt to change our camouflage. We will do both of these things in Update.

private void Update()
{
    ...
}

Starting with user input, we’ll check the Fire1 button to try resetting our camouflage. To make sure the camo-change animation is not already playing, we’ll check if the coroutine is already playing using setCamoRoutine == null. Inside the if-statement, we will invoke the coroutine using the StartCoroutine method.

if (Input.GetButtonDown("Fire1") && setCamoRoutine == null)
{
    setCamoRoutine = StartCoroutine(SetCamo());
}

Else, we will check if enough time has passed to automatically try updating the camo index. If camoIndexUpdateTime exceeds camoIndexUpdateThreshold, we’ll call UpdateCamoIndex, but only if the player is moving to avoid unnecessary checks. Outside the if-else-statements, we will advance the camoIndexUpdateTime timer.

else if(camoIndexUpdateTime > camoIndexUpdateThreshold && playerController.IsMoving())
{
    UpdateCamoIndex();
}

camoIndexUpdateTime += Time.deltaTime;

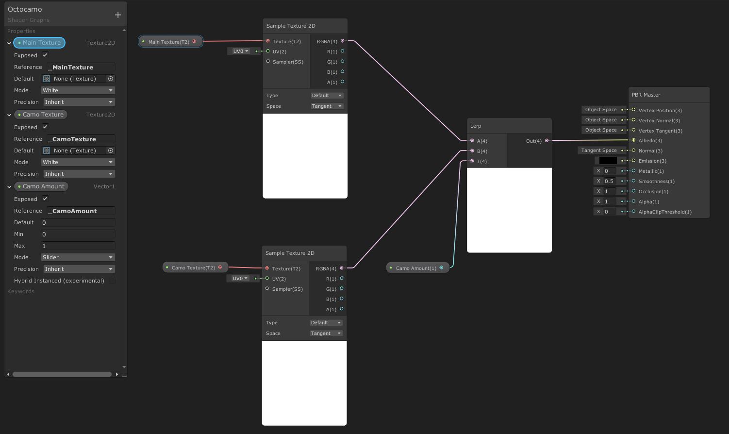
That was quite a lot to get through! Now, we will see what the shader looks like. We’ll be starting with a PBR Graph (use Create -> Shader -> PBR Graph to add one). The shader needs three properties, which we’ve already mentioned: a Texture2D called Main Texture, with a reference of _MainTexture; another Texture2D called Camo Texture, with a reference of _CamoTexture; and a Vector1 named Camo Amount, whose reference is _CamoAmount. You could also make the last one a slider between 0 and 1 for testing in the Inspector, but it’s not required for the shader to work properly at runtime.

The graph is surprisingly basic. We’ll have two Sample Texture 2D nodes - one reads from Main Texture, and the other from Camo Texture. The RGBA output of both are used in a Lerp node, with Camo Amount in the T slot. That gets output into Albedo on PBR Master, and that’s it!

Octocamo Shader Graph. The complete shader graph only takes a handful of nodes.

The core lesson in this tutorial is that very simple shaders can often be made more impressive in tandem with a bit of code, although in this case we ended up with a lot more code than shader! It’s important to remember that each “part” of game development can be limited, but when you connect systems together, you end up with a mechanic that’s far more impressive than it otherwise would’ve been. The Octocamo camouflage mechanic in MGS4 wouldn’t exist without the ability to interpolate textures on materials on the fly.


Conclusion

Unity contains so many systems, many of which can be paired together to make interesting effects. The Octocamo mechanic relies of many of Unity’s systems - the shader graph is perhaps one of the easier parts of the entire package, and the heavy lifting is done by some C# scripting. Shaders can’t do anything, which is why we often use scripts to augment the capabilities of shaders.